Implementing Replication and Recovery
Implementing Replication and Recovery
A transaction processing application makes a series of database updates. GT.M executes these updates online or from data-driven logic, commonly called “batch.”
- Online Update: An online update arrives at GT.M as a message from a client.
- Driven by internal information, such as balances in end-of-day, or external information, such as a list of checks from a clearinghouse.
The processing model in each case is a transaction or a unit of work initiated by client input such as a request to transfer funds from one account to another, or as the next logical unit of work such as posting interest on the next account. This general model holds both for applications where users login directly to a host (perhaps using terminal emulation from a workstation) and those where a client communicates with a host server process. This section lists key considerations for a transaction processing application to:
- reliably perform online and batch updates on GT.M
- implement an LMS configuration in a tiered environment, and
- facilitate recovery in a switchover event.
Application Architecture
FIS recommends you to plan upfront for database consistency while designing the architecture of an LMS application. Some of the planning parameters for application’s architecture may include:
- Always package all database updates into transactions that are consistent at the level of the application logic using the TSTART and TCOMMIT commands. For information on commands, refer to the “Commands” chapter in the GT.M Programmer’s Guide. For any updates not so packaged, ensure that the database is logically consistent at the end of every M statement that updates the database; or that there is application logic to check, and restore application-level consistency when the database recovers after a crash.
- Ensure that internally driven batch operations store enough information in the database to enable an interrupted batch operation to resume from the last committed transaction. In case an originating instance fails in the middle of a batch process, a new originating instance (previously a replicating instance) typically must resume and complete the batch process.
- If the application cannot or does not have the ability to restart batch processes from information in the database, copy a snapshot of the database to a replicating instance just before the batch starts. In case an originating instance fails, restore the new originating instance to the beginning of the batch operations, and restart the batch operation from the beginning on the new originating instance.
- Ensure that externally driven batch processing also has the ability to resume. The external file driving the batch operation must be available on the replicating instance before starting the batch operation on the originating instance. This is required to handle originating instance failure during the batch process.
- GT.M produces an error for updates outside the set of database files defined by the instance file. External references are not prohibited as such. In other words, there can be global directory and instance configurations where an external reference update falls within the instance and works correctly. Read references outside an instance are permitted because they currently do not engage replication.

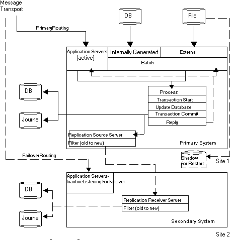
This diagram illustrates an application architecture that can reliably perform batch and online updates in a tiered environment. It addresses the online updates via the Message Transport (which has to be able to reroute communications to the current originating instance after a switchover) and batch updates via an external file (which has to be made available to the current originating instance after a switchover).
An application server is a GT.M process that accepts, processes, and responds to messages provided through the Message Transport. They may exist as a bunch of application servers in a “cloud” of size determined by the size of the node and the needs of the application. On the originating instance, an application server process receives messages and processes application transactions. The application logic issues the TSTART command and a series of SET (also KILL and MERGE) commands that [potentially/provisionally] update the database, then a TCOMMIT command to finalize the transaction. The process may directly WRITE a reply, but another process may act as an agent that takes that reply from a database record and sends it to the originator.
Implement a Message Delivery System
This section describes how a well-designed messaging system makes an application’s architecture more switchover-ready by using an example in which the originating instance fails after the TCOMMIT, but before the system generates a reply and transmits it to the client.
As noted in the previous section, application servers on the originating instance respond to messages from clients delivered over a network for online operations in a tiered environment. Each client message results in zero (inquiry) or one update transaction on the server. The network delivering messages must be robust. This means each message must either be delivered exactly once to an application server on the originating instance, or result in client notification of the delivery failure. The messaging system must handle situations such as failure on the originating instance after the client transmits the message but before the originating instance receives it. Integration of the message delivery system with the logic determining whether an instance is an originating instance or replicating instance at any time reduces risk and switch over time.
Application logic typically responds to client messages with a reply generated immediately after the TCOMMIT for a transaction. The application and the message architecture must handle the scenario in which the originating system fails after the TCOMMIT, but before the system generates a reply and transmits it to the client. In such a scenario, the client waits for a response and eventually timesout and retries the message.
An LMS application can handle this situation by designing the message structure to have a unique message identifier (MSGID), and the application to include the MSGID in the database as part of the TCOMMIT.
If the originating instance crashes after committing the transaction and the switchover logic makes the former replicating instance the new originating instance–This new originating instance, then, receives the retried message that has the same MSGID from the client. In this case, one of the following can occur:
- The database shows that the transaction corresponding to the MSGID in the message was processed. The server could then reply that this transaction was processed. A more sophisticated approach computes the response to the client within the transaction, and to stores it in the database as part of the transaction commit. Upon receipt of a message identified as a retry of a previously processed message, the server returns the stored response from the database to the client.
- The database shows the transaction as unprocessed. In this case, the new originating instance processes the transaction. At this time, it is unknown whether the former originating instance processed the transaction before going down. If it was not processed, there is no issue. If it was processed but not replicated, GT.M rollback logic rolls it back when the former originating instance comes up as a replicating instance, and it must be reconciled either manually or automatically, from the rollback report (since the result of processing the first time may be different from the result of processing the second time).
System Requirements
This section describes the system requirements that are necessary to implement an application with an LMS configuration.
Root Primary Status Identification
GT.M does not make any decisions regarding originating or replicating operations of an instance. You must explicitly specify -ROOTPRIMARY to identify an instance as current originating instance during application startup.
To implement a robust, continuously available application, each application instance must come up in the correct state. In particular, there must be exactly one originating instance (-ROOTPRIMARY) at any given time. All database update operations on replicated databases must take place on the originating instance. LMS prohibits independent logical database updates on instances other than the originating instance.
| [Note] | Note |
| MUPIP BACKUP -ONLINE and MUPIP REORG -ONLINE update control information or physical representations, not the logical database contents, and can operate freely on a replicating instance. |
Switchover
Switchover is the process of reconfiguring an LMS application so that a replicating instance takes over as the current originating instance. This might be a planned activity, such as bringing down the originating instance for hardware maintenance, or it may be unplanned such as maintaining application availability when the originating instance or the network to the originating instance goes down.
Implementing and managing switchover is outside the scope of GT.M. FIS recommends you to adhere to the following rules while designing switchover:
- Always ensure that there is only one originating instance at any given time where all database updates occur. If there is no originating instance, the LMS application is also not available.
- Ensure that messages received from clients during a switchover are either rejected, so the clients timeout and retry, or are buffered and sent to the new originating instance.
- Always configure a former originating instance to operate as a replicating instance whenever it resumes operations or comes back online after a crash.
- Failing to follow these rules may result in the loss of database consistency between an originating instance and its replicating instances.
| [Important] | Important |
| A switchover is a wholesome practice for maximizing business continuity. FIS strongly recommends setting up a switchover mechanism to keep a GT.M application up in the face of disruptions that arise due to errors in the underlying platform. In environments where a switchover is not a feasible due to operational constraints, consider setting up an Instance Freeze mechanism for your application. For more information, refer to “Instance Freeze”. |
Instance Freeze
In the event of run-time conditions such as no disk space, I/O problems, or disk structure damage, some operational policies favor deferring maintenance to a convenient time as long as it does not jeopardize the functioning of the GT.M application. For example, if the journal file system runs out of disk space, GT.M continues operations with journaling turned off and moves to the replication WAS_ON state until journaling is restored. If there is a problem with one database file or journal file, processes that update other database regions continue normal operation.
Some operational policies prefer stopping the GT.M application in such events to promptly perform maintenance. For such environments, GT.M has a mechanism called “Instance Freeze”.
The Instance Freeze mechanism provides an option to stop all updates on the region(s) of an instance as soon as a process encounters an error while writing to a journal or database file. This mechanism safeguards application data from a possible system crash after such an error.
The environment variable gtm_custom_errors specifies the complete path to the file that contains a list of errors that should automatically stop all updates on the region(s) of an instance. The error list comprises of error mnemonics (one per line and in capital letters) from the GT.M Message and Recovery Guide. The GT.M distribution kits include a custom_errors_sample.txt file which can be used as a target for the gtm_ custom_errors environment variable.
MUPIP REPLIC -SOURCE -JNLPOOL -SHOW displays whether the custom errors file is loaded.
| [Note] | Note |
| When a processes that is part of an instance configured for instance freeze behavior encounters an error with journaling, it freezes the instance and invokes its own error trap even if it does not have the gtm_custom_errors environment variable set. |
You can enable the Instance Freeze mechanism selectively on any region(s) of an instance. For example, a region that represents a patient or financial record may qualify for an Instance Freeze whereas a region with an easily rebuilt cross reference index may not. You can also promptly freeze an instance irrespective of whether any region is enabled for Instance Freeze.
MUPIP SET -[NO]INST[_FREEZE_ON_ERROR] [-REGION|-FILE] enables custom errors in region to automatically cause an Instance Freeze. MUPIP REPLICATE -SOURCE -FREEZE={ON|OFF} -[NO]COMMENT[=’“string”’] promptly sets or clears an Instance Freeze on an instance irrespective of whether any region is enabled for Instance Freeze (with MUPIP SET -INST_FREEZE_ON_ERROR).
A process that is not in a replicated environment ignores $gtm_custom_errors. The errors in the custom errors file must have a context in one of the replicated regions and the process recognizing the error must have the replication Journal Pool open. For example, an error like UNDEF cannot cause an Instance Freeze because it is not related to the instance. It also means that, for example, standalone MUPIP operations can neither cause nor honor an Instance Freeze because they do not have access to the replication Journal Pool. A process with access to the replication Journal Pool must honor an Instance Freeze even if does not have a custom error file and therefore cannot initiate an Instance Freeze.
Depending on the error, removing an Instance Freeze is operator driven or automatic. GT.M automatically removes Instance Freezes that are placed because of no disk space; for all other errors, Instance Freeze must be cleared manually by operator intervention. For example, GT.M automatically places an Instance Freeze when it detects a DSKNOSPCAVAIL message in the operator log. It automatically clears the Instance Freeze when an operator intervention clears the no disk space condition. During an Instance Freeze, GT.M modifies the NOSPACEEXT message from error (-E-) to warning (-W-) to indicate it is performing the extension even though the available space is less than the specified extension amount. The following errors are listed in the custom_errors_sample.txt file. Note that GT.M automatically clears the Instance Freeze set with DSKNOSPCAVAIL when disk space becomes available. All other errors require operator intervention.
- Errors associated with database files caused by either I/O problems or suspected structural damage: DBBMLCORRUPT, DBDANGER, DBFSYNCERR, DSKNOSPCAVAIL, GBLOFLOW, GVDATAFAIL, GVDATAGETFAIL, GVGETFAIL, GVINCRFAIL, GVKILLFAIL, GVORDERFAIL, GVPUTFAIL, GVQUERYFAIL, GVQUERYGETFAIL, GVZTRIGFAIL, OUTOFSPACE, TRIGDEFBAD.
- Errors associated with journal files caused by either I/O problems or suspected structural damage: JNLACCESS, JNLCLOSE, JNLCLOSED, JNLEXTEND, JNLFILECLOSERR, JNLFILEXTERR, JNLFILOPN, JNLFLUSH, JNLFSYNCERR, JRTNULLFAIL, JNLRDERR, JNLREAD, JNLVSIZE, JNLWRERR.
During an Instance Freeze, attempts to update the database and journal files hang but operations like journal file extract which do not require updating the database file(s) continue normally. When an Instance Freeze is cleared, processes automatically continue with no auxiliary operational or programmatic intervention. The Instance Freeze mechanism records both the freeze and the unfreeze in the operator log.
| [Note] | Note |
| Because there are a large number of errors that GT.M can recognize and because GT.M has several operational states, the GT.M team has tested the errors in the custom_errors_sample.txt which are consistent with what we expect to be common usage. If you experience problems trying to add other errors or have concerns about plans to add other errors, please consult your GT.M support channel. Because they contain tracking information rather than Application data, StatsDB do not participate in Instance Freeze. |
TLS/SSL Replication
GT.M includes a plugin reference implementation that provides the functionality to secure the replication connection between instances using Transport Layer Security (TLS; previously known as SSL). Just as database encryption helps protect against unauthorized access to a database by an unauthorized process that is able to access disk files (data at rest), the plugin reference implementation secures the replication connection between instances and helps prevent unauthorized access to data in transit during replication. FIS has tested GT.M’s replication operations of the TLS plugin reference implementation using OpenSSL (http://www.openssl.org). A future GT.M release may include support for popular and widely available TLS implementations / cryptography packages other than OpenSSL. Note that a plug-in architecture allows you to choose a TLS implementation and a cryptography package. FIS neither recommends nor supports any specific TLS implementation or cryptography package and you should ensure that you have confidence in and support for whichever package that you intend to use in production.
| [Note] | Note |
| Database encryption and TLS/SSL replication are just two of many components of a comprehensive security plan. The use of database encryption and TLS replication should follow from a good security plan. Please refer to Section: “Setting up a secured TLS replication connection” for an example for setting up replication between two instances and encrypting their replication connection using TLS replication. Note that this example uses a demo set of certificates. |
Network Link between Systems
GT.M replication requires a durable network link between all instances. The database replication servers must be able to use the network link via simple TCP/IP connections. The underlying transport may enhance message delivery, (for example, provide guaranteed delivery, automatic switchover and recovery, and message splitting and re-assembly capabilities); however, these features are transparent to the replication servers, which simply depend on message delivery and message receipt.
Choosing between BEFORE_IMAGE and NOBEFORE_IMAGE journaling
Between BEFORE_IMAGE journaling and NOBEFORE_IMAGE journaling, there is no difference in the final state of a database / instance recovered after a crash. The difference between before image and nobefore journaling is in:
- the sequence of steps to recover an instance and the time required to perform them.
- the associated storage costs and IO bandwidth requirements.
Recovery
When an instance goes down, its recovery consists of (at least) two steps: recovery of the instance itself: hardware, OS, file systems, and so on - say tsys; tsys is almost completely[2] independent of the type of GT.M journaling.
For database recovery:
- With BEFORE_IMAGE journaling, the time is simply that is needed to execute a mupip journal recover backward “*” command or, when using replication, mupip journal recover -rollback. This uses before image records in the journal files to roll the database files back to their last epochs, and then forward to the most current updates. If this takes tbck, the total recovery time is tsys+tbck.
- With NOBEFORE_IMAGE journaling, the time is that required to restore the last backup, say, trest plus the time to perform a MUPIP JOURNAL -RECOVER -FORWARD “*” command, say tfwd, for a total recovery time of tsys+trest+tfwd. If the last backup is available online, so that “restoring the backup” is nothing more than setting the value of an environment variable, trest=0 and the recovery time is tsys+tfwd.
Because tbck is less than tfwd, tsys+tbck is less than tsys+tfwd. In very round numbers, tsys may be minutes to tens of minutes, tfwd may be tens of minutes and tbck may be in tens of seconds to minutes. So, recovering the instance A might (to a crude first approximation) be a half order of magnitude faster with BEFORE_IMAGE journaling than with NOBEFORE_IMAGE journaling. Consider two deployment configurations.
Where A is the sole production instance of an application, halving or quartering the recovery time of the instance is significant, because when the instance is down, the enterprise is not in business. The difference between a ten minute recovery time and a thirty minute recovery time is important. Thus, when running a sole production instance or a sole production instance backed up by an underpowered or not easily accessed, “disaster recovery site,” before image journaling with backward recovery is the preferred configuration that better suits a production deployment. Furthermore, in this situation, there is pressure to bring A back up soon, because the enterprise is not in business - pressure that increases the probability of human error.
With two equally functional and accessible instances, A and B, deployed in an LMS configuration at a point in time when A, running as the originating instance replicating to B, crashes, B can be switched from a replicating instance to an originating instance within seconds. An appropriately configured network can change the routing of incoming accesses from one instance to the other in seconds to tens of seconds. The enterprise is down only for the time required to ascertain that A is in fact down, and to make the decision to switch to B— perhaps a minute or two. Furthermore, B is in a “known good” state, therefore, a strategy of “if in doubt, switchover” is entirely appropriate. This time, tswch, is independent of whether A and B are running -BEFORE_IMAGE journaling or -NOBEFORE_IMAGE journaling. The difference between -BEFORE_IMAGE journaling and -NOBEFORE_IMAGE journaling is the difference in time taken subsequently to recover A, so that it can be brought up as a replicating instance to B. If -NOBEFORE_IMAGE journaling is used and the last backup is online, there is no need to first perform a forward recovery on A using its journal files. Once A has rebooted:
- Extract the unreplicated transactions from the crashed environment
- Connect the backup as a replicating instance to B and allow it to catch up.
Comparison other than Recovery
| Cost | The cost of using an LMS configuration is at least one extra instance plus network bandwidth for replication. There are trade-offs: with two instances, it may be appropriate to use less expensive servers and storage without materially compromising enterprise application availability. In fact, since GT.M allows replication to as many as sixteen instances, it is not unreasonable to use commodity hardware[a] and still save total cost. |
| Storage | Each extra instance of course requires its own storage for databases and journal files. Nobefore journal files are smaller than the journal files produced by before image journaling, with the savings potentially offset if a decision is made to retain an online copy of the last backup (whether this nets out to a saving or a cost depends on the behavior of the application and on operational requirements for journal file retention). |
| Performance | IO bandwidth requirements of nobefore journaling are less than those of before image journaling, because GT.M does not write before image journal records or flush the database. * With before image journaling, the first time a database block is updated after an epoch, GT.M writes a before image journal record. This means that immediately after an epoch, given a steady rate of updates, there is an increase in before image records (because every update changes at least one database block and generates at least one before image journal record). As the epoch proceeds, the frequency of writing before image records falls back to the steady level[b] - until the next epoch. Before image journal records are larger than journal records that describe updates. * At epochs, both before image journaling and nobefore journaling flush journal blocks and perform an fsync() on journal files[c]. When using before image journaling, GT.M ensures all dirty database blocks have been written and does an fsync()[d], but nobefore journaling does not take these steps. Because IO subsystems are often sized to accommodate peak IO rates, choosing NOBEFORE_IMAGE journaling may allow more economical hardware without compromising application throughput or responsiveness. |
| — | — |
| [a] GT.M absolutely requires the underlying computer system to perform correctly at all times. So, the use of error correcting RAM, and mirrored disks is advised for production instances. But, it may well be cost effective to use servers without redundant power supplies or hot-swappable components, to use RAID rather than SAN for storage, and so on. [b] How much the steady level is lower depends on the application and workload. [c] Even flushing as many as 20,000 journal buffers, which is more than most applications use, is only 10MB of data. Furthermore, when GT.M’s SYNC_IO journal flag is specified, the fsync() operation requires no physical IO. [d] The volume of dirty database blocks to be flushed can be large. For example, 80% of 40,000 4KB database blocks being dirty would require 128MB of data to be written and flushed. |
Database Repair
A system crash can, and often will, damage a database file, leaving it structurally inconsistent. With before image journaling, normal MUPIP recovery/rollback repairs such damage automatically and restores the database to the logically consistent state as of the end of the last transaction committed to the database by the application. Certain benign errors may also occur (refer to the “Maintaining Database Integrity” chapter). These must be repaired on the (now) replicating instance at an appropriate time, and are not considered “damage” for the purpose of this discussion. Even without before image journaling, a replicating instance (particularly one that is multi-site) may have sufficient durability in the aggregate of its instances so that backups (or copies) from an undamaged instance can always repair a damaged instance.
| [Note] | Note |
| If the magnetic media of the database and/or the journal file is damaged (e.g., a head crash on a disk that is not mirrored), automatic repair is problematic. For this reason, it is strongly recommended that organizations use hardware mirroring for magnetic media. |
| [Caution] | Caution |
| Misuse of UNIX commands, such as kill-9 and ipcrm, by processes running as root can cause database damage. |
Considering the high level at which replication operates, the logical dual-site nature of GT.M database replication makes it virtually impossible for related database damage to occur on both originating and replicating instances.
To maintain application consistency, do not use DSE to repair or change the logical content of a replicated region on an originating instance.
| [Note] | Note |
| Before attempting manual database repair, FIS strongly recommends backing up the entire database (all regions). |
After repairing the database, bring up the replicating instance and backup the database with new journal files. MUPIP backup online allows replicating to continue during the backup. As stated in the Journaling chapter, the journal files prior to the backup are not useful for normal recovery.
[2] The reason for the “almost completely” qualification is that the time to recover some older file systems can depend on the amount of space used.